Opdateret: 31.8.2025
Frontend til et fullstack projekt som benytter data fra TMDB. Siden er bygget med Next.js, og hostes på Vercel. Bemærk! Backend går i dvale ved inaktivitet, så siden kan være langsom om at indlæse første gang.
Sprog: TypeScript

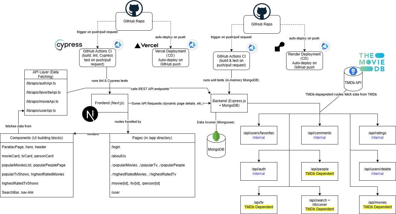
Systemarkitektur

SEO-diagram